通過Simatic Automation Tool下載PLC程序
步驟1:
在計算機硬盤或U盤上創建一個文檔目錄,比如C:\Users\Dahua\Desktop\CardFile
步驟2:在項目計算機上,打開已經組態好的項目文件

步驟3:
選擇菜單Project→Card Reader/USB memory→Add user-defined Card Reader...

步驟4:
選擇步驟1中定義的文檔目錄

步驟5:
生成虛擬讀卡器Reader_1后,編譯項目,將整個設備拖拽到讀卡器目錄C:\Users\Dahua\Desktop\CardFile中

步驟6:
博途會自動彈出Load preview對話框,點擊Load按鈕

步驟7:
博途彈出下載顯示窗口

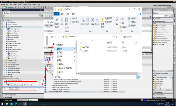
步驟8:
博途下載完成后,虛擬讀卡器的狀態顯示以及文檔目錄內內容

步驟9:
拷貝整個目錄至安裝有Simatic Automation Tool軟件的計算機上,啟動SAT軟件,搜尋可連接的PLC站點

作者:黃芩
